Here are the updates, effective May 7th, 2025.
TABLE OF CONTENT
General
Presentation of the comparative income statement by groupings
To improve the presentation of the report, accounts in the comparative income statement are now shown by groupings by default.

Service requests: filter by "Urgent"
Display the urgent requests via a filter in the search criteria.

Text fields: add individuals
When writing minutes, info of an individual can be added using a "tag" ("@" command) in the textbox.

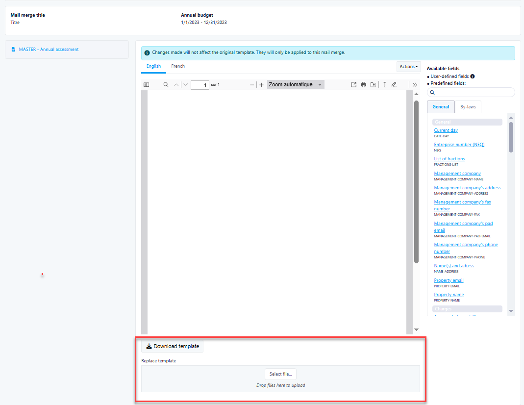
Mail merge: edit documents for the mail merge
To facilitate adaptations of the templates, a new optional step is added: download the template and re-upload it. The new version of the template uploaded will be the one used for this specific mail merge.

Property damage files: new options in notes
Extra options are now added:
- Note type
- Checkbox to enter billables upon sending note
- Update on the damage file status

Other updates
- Improved navigation in the financial pages.
- Improved presentation of quick links on mobile devices.
- Log added to various pages.
- Terminology updates.
- Bug fixes.
UpperBee Condo
Water heater registry: "Installation date" field added

UpperBee Rental
Units registry: photos added
You can store photos with a description in the unit's details.

Tenant access after lease expiration
Tenant access for a terminated lease can be restored by the portal's administrator.

UpperBee Manager
Two-factor authentification
Two-factor authentification can be activated for all employees of a management company. Once activated, upon their next login, the employee will be required to install an authentication app and link their user account to said authenticator.

Managed properties: internal code added
To better associate a company's internal coding with the clients created in the system, a new field to add the company's code ahs been added to the managed property configuration.

Other updates
- Document reception: auto-rotate documents.
- Managed properties: building addresses added to the managed properties export.
Was this article helpful?
That’s Great!
Thank you for your feedback
Sorry! We couldn't be helpful
Thank you for your feedback
Feedback sent
We appreciate your effort and will try to fix the article